Integration vorhandener Objekte in eine Zeichnung (Quam 5.3)
Häufig kommt es vor, dass das Endereignis eines Prozesses einen neuen Prozess als Startereignis anstößt oder dass eine Aufgabe in mehreren Prozessen verwendet wird.
Jedes Element muss in Quam nur einmal modelliert und als Objekt in der Datenbank gespeichert werden. Dies sichert die Konsistenz der Daten und reduziert den Pflegeaufwand.
Öffnen Sie den Prozess, in den Sie ein bereits im Prozessmodell vorhandenes Element einbinden möchten und öffnen Sie die Zeichnung in Visio per Klick auf den Button |Edit in Visio (1).

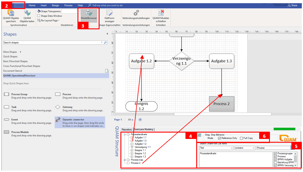
Öffnen Sie in der Ribbon-Leiste in Visio die Registerkarte |QUAM (2) und klicken Sie auf die Schaltfläche |Modellbrowser (3) um unterhalb des Zeichenblattes die Übersicht des gesamten Prozessmodells zu laden.

Navigieren Sie direkt im Baum des Prozessmodells zum gewünschten Element (4) oder nutzen Sie die Such- und Filterfunktion (Search SharePoint List Items) (5). Durchsuchen Sie die Spalten nach gewünschten Attributen und filtern Sie die Ergebnisse nach Inhaltstypen.
Setzen Sie das Häkchen im Bereich Drag Drop Behaviour je nachdem, ob Sie ein Element referenzieren (Reference only) oder kopieren (Full copy) wollen (6). Ziehen Sie das gewünschte Element aus dem Strukturbaum oder der Ergebnisliste per Drag & Drop auf die Zeichenfläche. Sofern Sie einen Prozess referenzieren, wird dieses mit einem grauen Kasten dargestellt um es von anderen Prozessen unterscheiden zu können.
Bei einer Kopie können Sie in den Full Copy Settings verschiedene Einstellungen für das kopierte Element vornehmen:
- Copy only this element – Nur das gewählte Element kopieren
- Copy this element and all sub elements – Das gewählte Element und alle Kindobjekte kopieren (Hinweis: Vermeiden Sie Zirkelbezüge in Ihren Prozessen, da diese dazu führen können, dass diese Funktion nicht bis zum Ende durchgeführt wird.)
- Please select which columns to be copied – Setzen Sie Häkchen bei den Spalten deren Inhalte kopiert werden sollen

Bestätigen Sie die Schaltfläche |Start process copy, um die gewählte Aktion durchzuführen. Sie können erst weiterarbeiten, sobald der Prozess abgeschlossen ist. Bestätigen Sie dazu die Schaltfläche |Close.
Hinweis: Kopierte Elemente werden direkt im Datenmodell angelegt, noch bevor Sie die Schaltfläche |QUAM Objekte speichern bestätigen. Das heißt, sollten Sie die Kopie später doch nicht mit Speichern übernehmen wollen, dann bleiben die kopierten Elemente trotzdem erhalten und müssen manuell gelöscht werden.
Integrieren Sie das Objekt wie gewünscht in den vorhandenen Prozess und bestätigen Sie Ihre Eingaben per Klick auf |QUAM Objekte speichern. Schließen Sie die Zeichenfläche mit |QUAM Modeler schließen und gehen Sie zurück auf Ihren Prozess im Browser-Fenster.
Betätigen Sie die Schaltfläche |Reload Site auf der Registerkarte QUAM Visio Modeler, um den Prozess neu zu laden und die Änderungen anzuzeigen.