Layout adjustments of Visio process drawings (Quam 5.3)
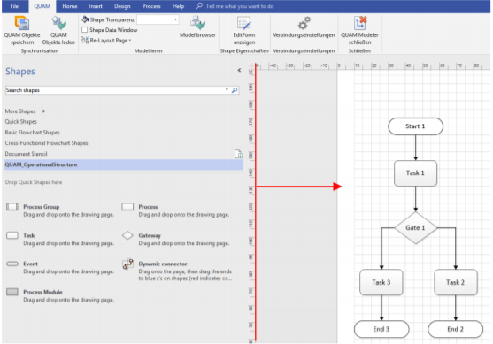
Once you have arranged all elements and connectors on your drawing area, you can use the automatic |Layout function to give the drawing the final touch.
If you load existing elements onto the drawing area with the |Load Data function, these elements are positioned centrally on top of each other on the drawing area. You can now either arrange the elements on the canvas manually or use the |Layout function.

Make the desired settings, define the direction and spacing of the shapes and confirm your entries by clicking |OK.
Note: Prerequisite for this action are existing connectors that specify a sequence. If you have not created any connectors in the standard view, you must first do this manually in the drawing in order to be able to use the layout function (see previous chapter).

If you have designed the drawing as desired, you should finally adjust the margins of the drawing area to the drawing. Use the function "Resize to drawing". This function can be found on the "Design" tab under the |Format button.
Alternatively, hold down the |STRG key and use the mouse to drag the edges of the drawing area to the desired position. This allows the optimized display of a Visio drawing in the Quam.
Accept your changes by clicking on |QUAM Save objects.